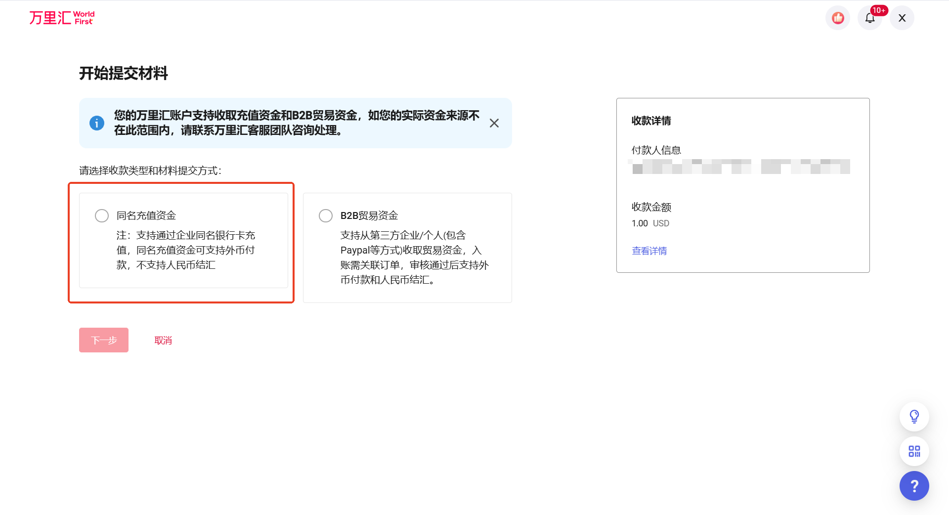
同名充值
同名充值注意事项:
|
第一步:获取充值账户详情
进入【账户详情】后,点击【查看账户详情】,您可以向您的收款账户进行充值入账,现已支持一键【复制所有账户信息】
注:根据充值币种情况选择需要充值的账户,同时请注意该账户支持的收款方式

第二步:充值入账
可通过【银行卡充值】/【第三方支付平台结算】方式向您的账户直接充值
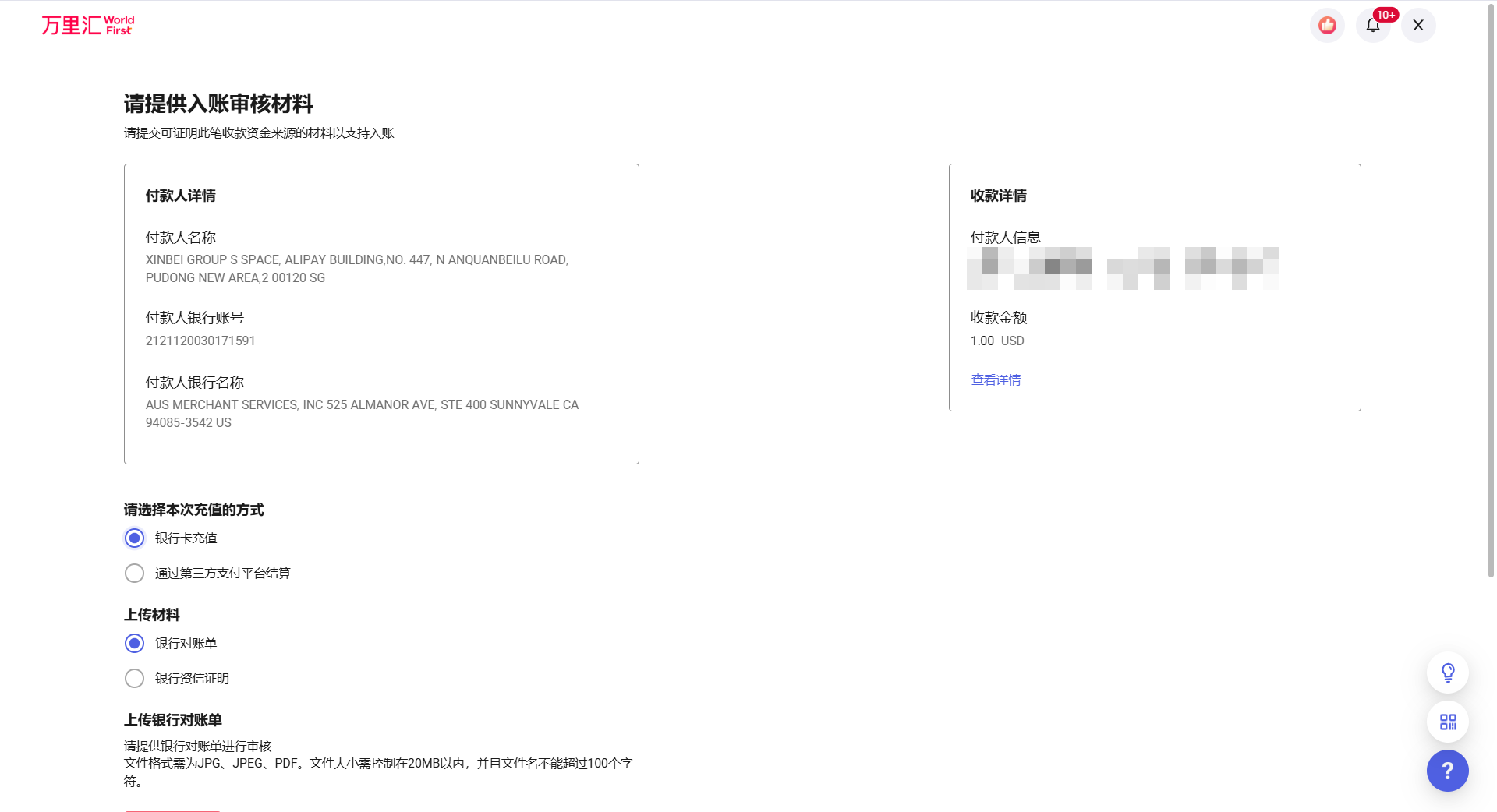
第三步:提交入账审核材料
充值成功后,大部分情况下资金可以直接入账。如果您的付款人姓名和公司信息不一致,可能会需要您提供相关证明材料。 您可以在【收款记录】中找到【待入账】并点击【提交材料】,根据后台提示上传即可。




第四步:提交审核
您上传入账审核材料并提交后,我们将在24小时内审核完成并通知您审核结果

