添加提款/转账收款人
温馨提示:首次使用【添加收款人】功能时,需要根据页面提示完成相应的认证流程。 |
进入添加收款人界面
您可以通过三个方式【添加新的收款人】
- 入口一:点击【资金管理】- 页面右侧点击【添加新的收款人】

- 入口二:点击【资金管理】- 页面右侧点击【查看所有收款人】- 点击【添加新的收款人】

- 入口三:点击【资金管理】-点击【提款】或【转账】- 在【选择收款人】的下拉选项框中点击【添加新的收款人】
选择单个/批量添加收款人
系统支持逐个添加收款人以及通过收款人模板批量上传添加第三方收款人。您可根据需求选择【单个添加收款人】或【批量添加收款人】

单个添加收款人
添加银行收款账户
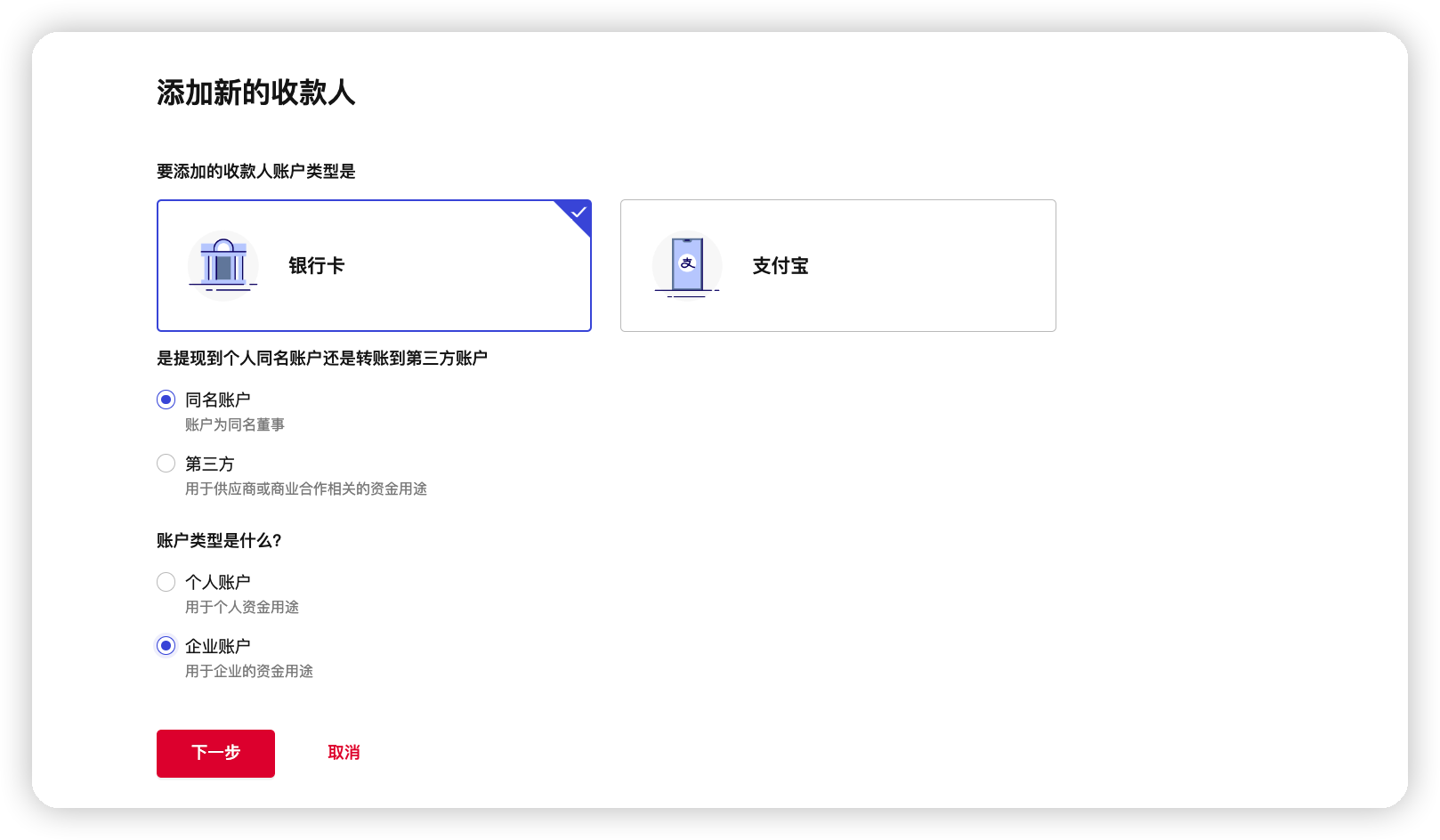
1.选择收款人类型
您可以添加同名或第三方收款人账户,系统会根据您的账户类型为您展示可用的选项,具体支持的收款人类型如下,供您参考。
同名收款人账户 | 第三方收款人账户 |
企业银行账户 | 第三方企业银行账户 |
企业法人银行账户 | 第三方个人银行账户 |
以同名企业银行账户为例

2.填写收款人详情
请您根据页面提示,选择收款人银行账户的开户地区、收款币种以及收款人别名。选填收款人备注以供您方便参考。

3.填写收款账户详情
系统将根据您上一步填写的收款人银行账户信息,向您展示不同的收款人银行账户信息填写页面,请您根据页面提示填写。

4.确认收款人信息并提交
确认收款人信息并输入账户支付密码提交


添加支付宝收款账号
1.选择收款人类型
您可以添加同名或第三方收款人账户,系统会根据您的账户类型为您展示可用的选项,具体支持的收款人类型如下,供您参考。
同名收款人账户 | 第三方收款人账户 |
企业支付宝账号 | 第三方企业支付宝账号 |
企业法人支付宝账号 | 第三方个人支付宝账号 |

2.填写收款人信息
以第三方企业支付宝收款账号为例,请您根据页面提示填写支付宝收款账号信息。

3.确认收款人信息并提交审核
请您根据页面提示输入账户支付密码确认收款人信息并提交审核。


批量添加收款人
1.选择收款人类型

温馨提示: 批量添加收款人仅支持上传添加上限为200人且为第三方收款人,暂不支持批量添加个人同名账户。
|
2.填写收款人详情
请您根据页面提示填写收款人信息。

3.上传账户详情
点击【下载收款人模板】并按文件要求填写收款人信息后点击【上传文件】


4.确认收款人详情并提交
上传文件后请您确认收款人信息并输入【账户支付密码】点击【添加收款人】进入审核页面。


设置收款人备注
您可以设置【收款人备注】以便您快速检索

管理收款人账户
您可以在【资金管理】- 【查看所有收款人】中管理您的收款人,按收款人备注快速检索或查看更多详情


