添加提款/转账收款人
丨第 一 步 - 进入收款人管理页面
在您登录万里汇(WorldFirst)账号后,请在左侧边栏点击【收款人管理】,再点击右上角【添加新的收款人】,进入【添加新的收款人】页面。您可以单个添加收款人,也可以批量添加收款人。


丨第 二 步 - 添加收款人
单个添加收款人
选择【单个添加收款人】,您可以添加您自己的银行卡账户或支付宝,也可以添加第三方银行卡或支付宝。

1. 选择个人银行账户
请您选择【银行卡】,再选择【您自己的账户】,最后账户类型选择【个人】,点击【下一步】。

请您按照实际情况,选择【银行所在国家/地区】及【收款币种】等信息,完成后点击【下一步】。

请继续填写收款人备注和收款人邮箱,完成后输入支付密码,点击【提交】。

2. 选择个人支付宝账号
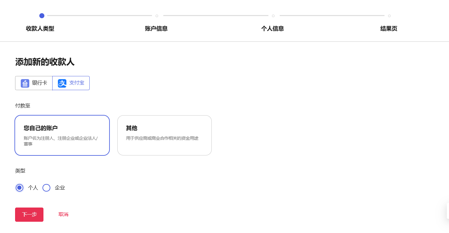
请您点击【支付宝账号】,再选择【付自己账户】,最后账户类型选择【个人】,点击【下一步】。

点击【绑定支付宝】后扫描二维码进行登录,完成授权即可。
![]() |
|
3. 选择第三方个人银行账户
请您选择【银行卡】,再选择【其他】,最后账户类型选择【个人】,点击【下一步】。
*第三方:可转账⾄以下任⼀银⾏账户:第三⽅个⼈银⾏账户、第三⽅企业法定代表⼈个⼈银⾏账户或第三⽅企业董事个⼈银⾏账户

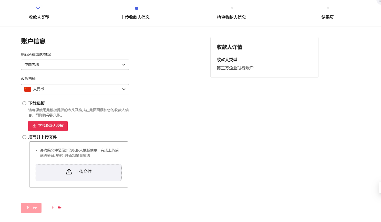
请您按照实际情况,选择【银行所在国家/地区】、【收款币种】及【银行账户】等信息。

请您按照实际情况,选择【收款人户名】,选择【收款行名称】及【收款账户】,完成后点击【下一步】

填写收款人备注和收款人邮箱,最后输入您的账户支付密码,点击【提交】。

4. 选择第三方个人支付宝账号
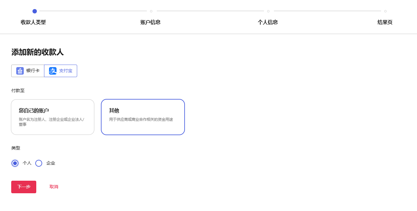
请您选择【支付宝】,再选择【其他】,最后账户类型选择【个人】,点击【下一步】。

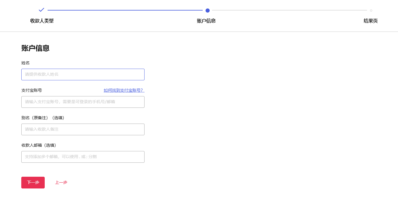
请您填写【姓名】、【支付宝账号】、【收款人备注】以及【收款人邮箱】,点击【下一步】
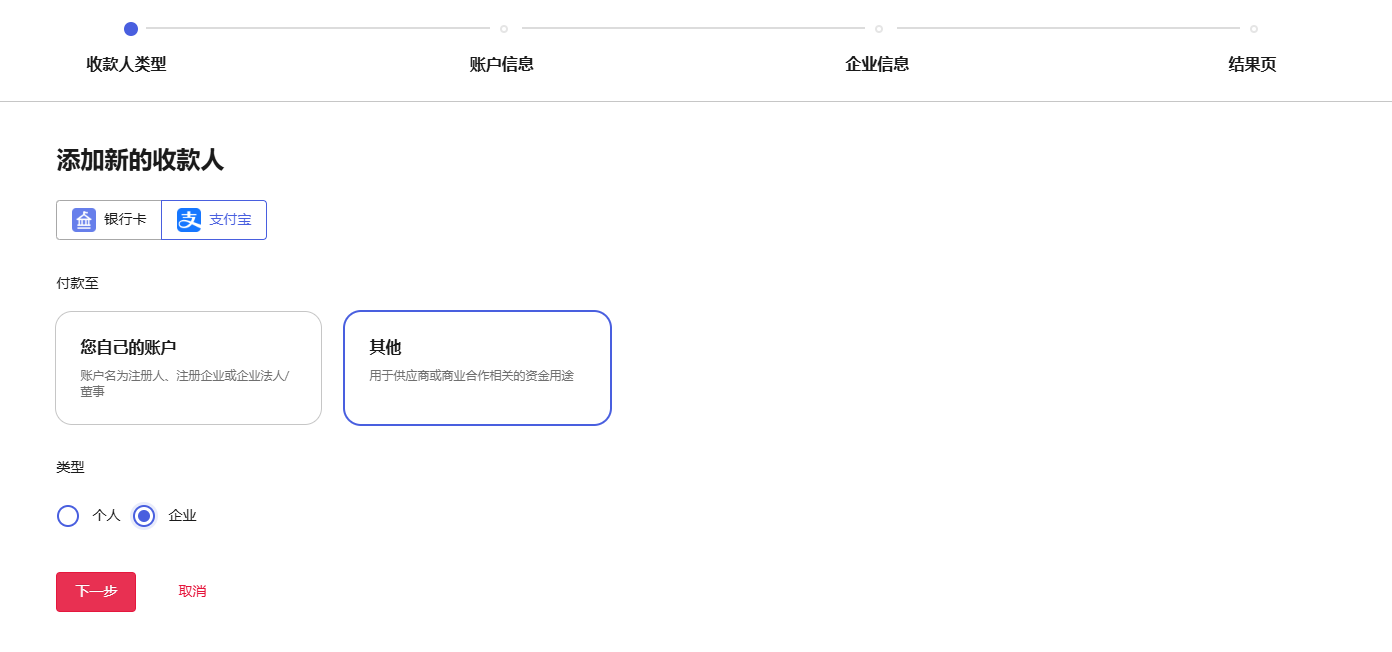
5. 选择第三方企业银行账户
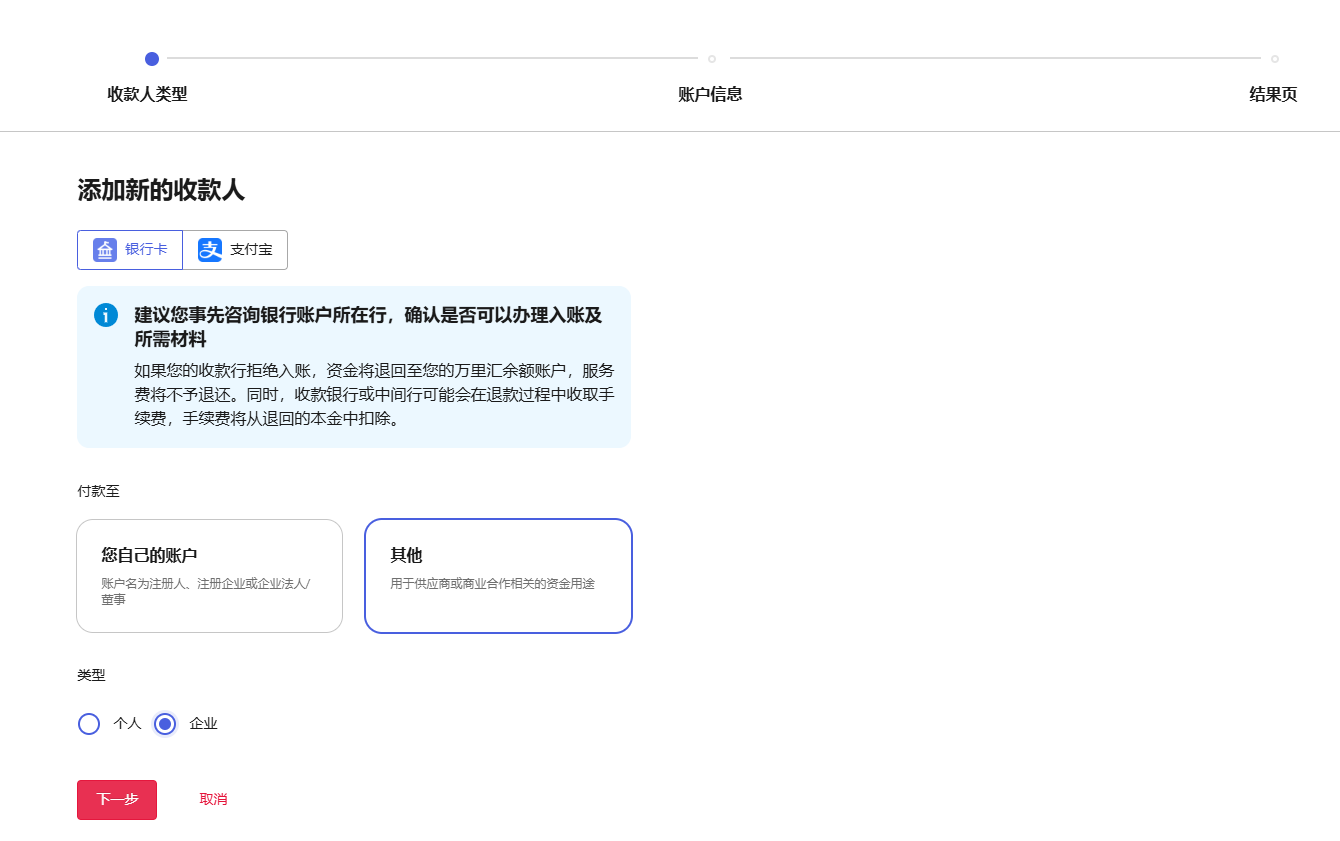
请您选择【银行卡】,再选择【其他】,最后账户类型选择【企业】,点击【下一步】。

继续填写账户信息,点击下一步。
请您按照实际情况填写信息,完成后点击【下一步】,完成支付密码即可。

6. 选择第三方企业支付宝账号
请您选择【支付宝】,再选择【其他】,最后账户类型选择【企业账户】,点击【下一步】。

请您填写【企业名称】、【支付宝账号】、【收款人备注】以及【收款人邮箱】,输入密码后点击【提交】。

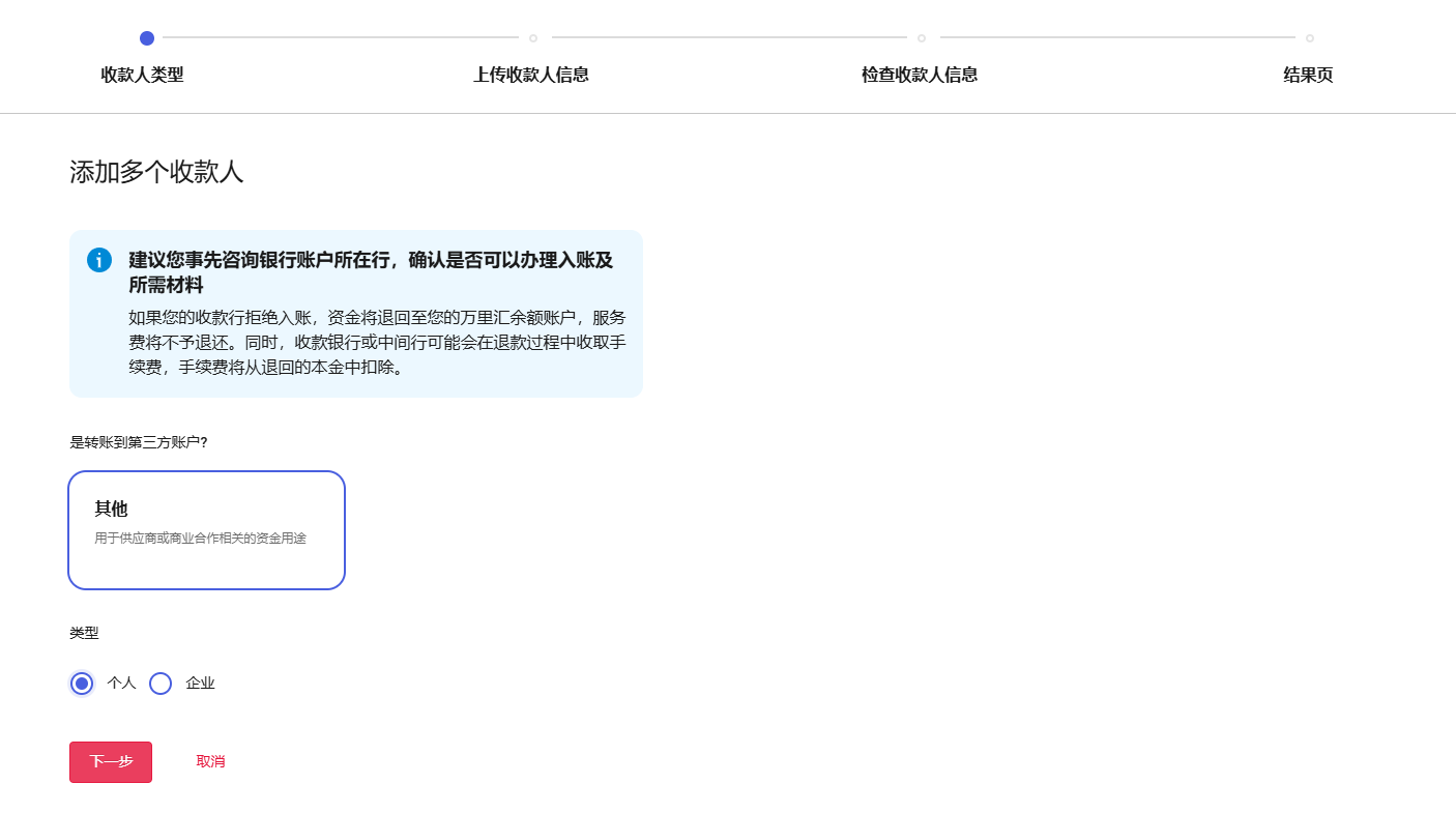
批量添加收款人
1. 批量添加个人账户
选择账户类型【个人】,点击【下一步】。

选择银行所在国家/地区,收款币种。

下载模版,根据模版的表头将您的收款人批量添至表格,然后上传文件。

输入支付密码即可。

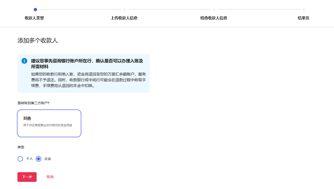
2. 批量添加企业账户
选择账户类型【其他】,点击【下一步】。

选择银行所在国家/地区,收款币种。

下载模版,根据模版的表头将您的收款人批量添至表格,然后上传文件。

输入支付密码即可。



