申请退税结汇指南
第 1 步 | 选择【退税结汇】
- 登录万里汇后台,选择【资金管理】,在【付自己】中选择【退税结汇】

注:如果选择提款,就默认以支付宝的名义(支付宝(中国)网络技术有限公司)集中申报,选择退税结汇,才能以商户名义做还原申报从而退税。 |
第 2 步 | 点击【开通退税结汇】

*点击开通后您的页面将会显示审核中、已开通或开通失败三个状态,并将收到短信/站内信通知您是否成功开通 |
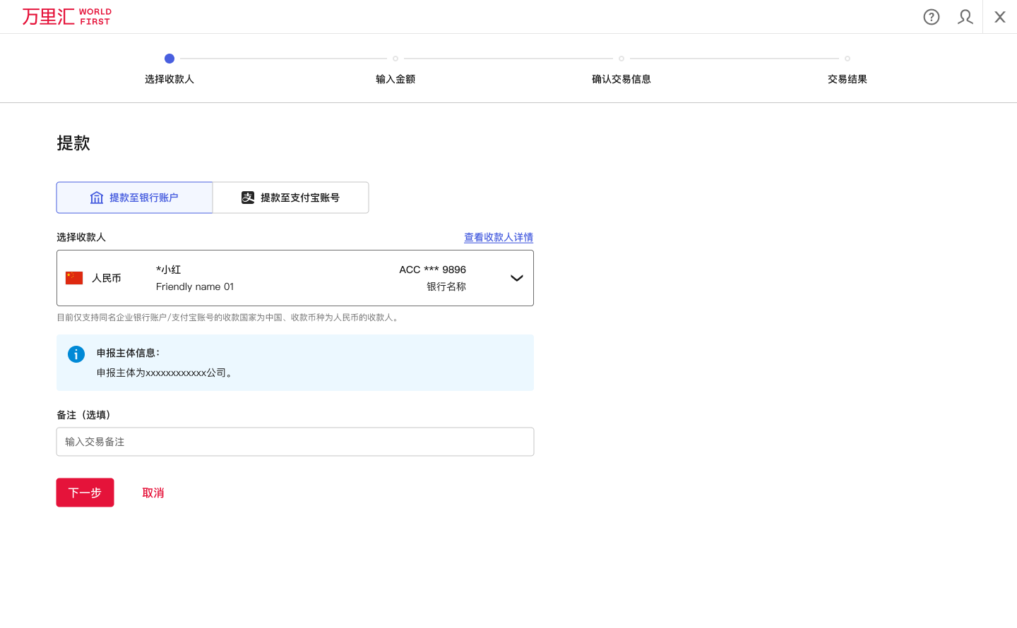
第 3 步 | 选择收款人
- 开通成功后,点击【退税结汇】 进入到提款页面,选择提款至银行账户/支付宝账户,选择收款人

- 选择完成后会显示申报主体信息

第 4 步 | 输入金额
- 输入提出币种和金额信息

第 5 步 | 确认交易信息
- 确认交易信息,输入6位交易密码

第 6 步 | 查看交易结果
- 交易成功

- 等待4~6个工作日左右, 在外管局asone 查询外汇申报记录即可,asone查询的操作页面如下图

