账户注册
欢迎您使用万里汇 (WorldFirst) ,请您参照下方流程完成账号注册。
第一步:选择注册地点
请根据您的企业注册地选择您的注册地点,可选择的注册地点请以界面提供的为准。

第二步:设置登陆账户
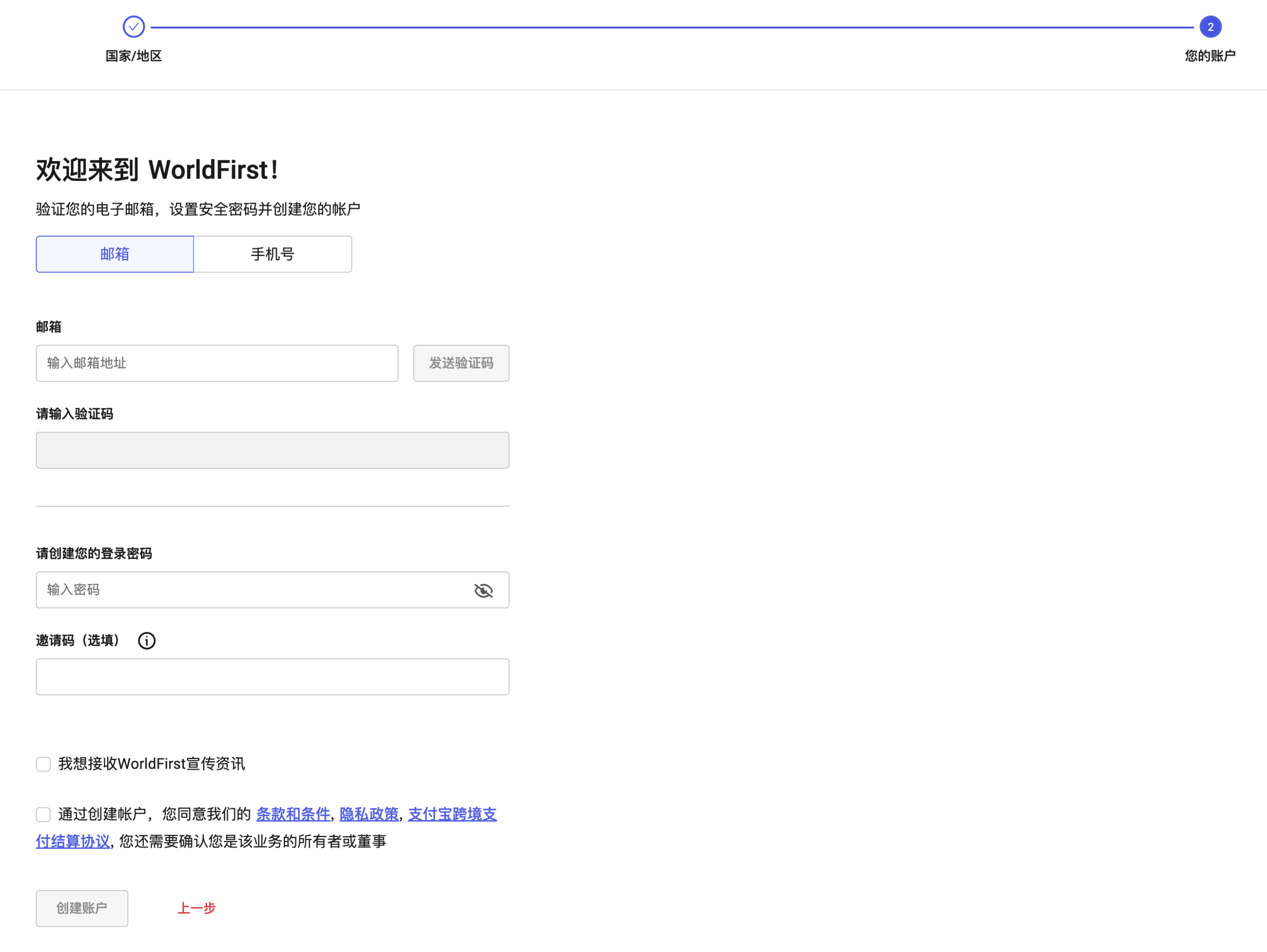
您可以选择邮箱或手机作为账户登陆名。

【特别注意】如您曾注册过万里汇(WorldFirst)账户(例如跨境电商账号),请您使用全新的邮箱和手机号注册外贸B2B账号。

第三步:验证账户邮箱/手机号
点击【发送验证码】,通过您设置的邮箱或手机号查收,邮箱验证码有效期15分钟;短信验证码有效期5分钟,请您及时查看邮件或短信。
第四步:登陆密码设置
设置您的密码,您可以点击输入框中的【隐藏/展示按钮】查看您输入的字符。
【特别注意】创建您的登陆密码时,请至少包含一个大写字母、一个小写字母、一个数字并超过8个字符。

第五步:注册成功
您注册成功后,即可根据页面提示开始企业认证环节。
