Shoplazza如何获取店铺token
丨第一步 - 登录Shoplazza后台
- 登录Shoplazza后台,【店铺管理】页面点击【创建店铺】-【前往店铺】

丨第二步 - 管理私有应用
- 在左侧菜单栏中选择【应用】-【管理私有应用】

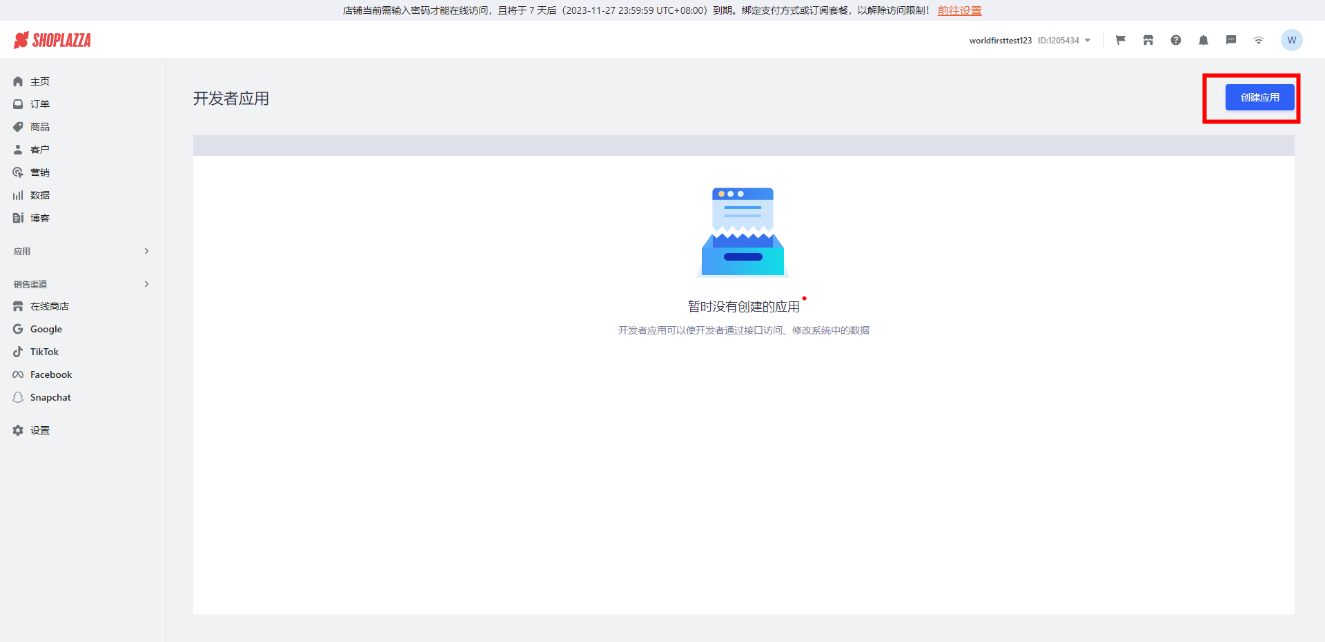
丨第三步 - 创建应用
- 选择【创建应用】,按下述内容填写后点击【保存】

【应用名称填写】请填写WF-ShoplazzaAPI 【开发者邮箱】请填写worldfirst2023@service.worldfirst.com 【订单权限】请选择【读取】 * 注:【订单权限】务必选择为【读取】,允许万里汇获取网站的订单数据作为跨境结汇材料,该选项仅读取订单数据,不会对网站数据进行变更。 |

丨第四步 - 获取Token
- 复制【Token】到万里汇【店铺token】页面

