安心兑
您可以通过外汇管家进行货币兑换、指定汇率提款或汇率提醒。
货币兑换
丨第 1 步 - 进入货币兑换页面
您可以登录万里汇用户后台,点击左侧导航栏【资金管理】,然后再点击【货币兑换】
丨第 2 步 - 输入兑换金额
您可选择想要输出的币种和金额,然后在转入币种选择想要兑换的币种,并确认金额无误后,点击【下一步】
立即兑换

指定汇率兑换
您可以指定目标汇率,根据页面显示您可以选择比当前市场价+0.1%、0.2%、0.5%的汇率,也可以自定义。系统会在达到您指定的汇率后自动进行兑换。

允许部分成交:在价格监控到达前,余额未充足,在您选择部分成交时,会按照剩余余额户资金进行成交。
丨第 3 步 - 确认兑换信息
请您确认兑换的信息是否有误,如无疑问,直接点击【确认提交】,如有修改,可点击【上一步】返回并修改

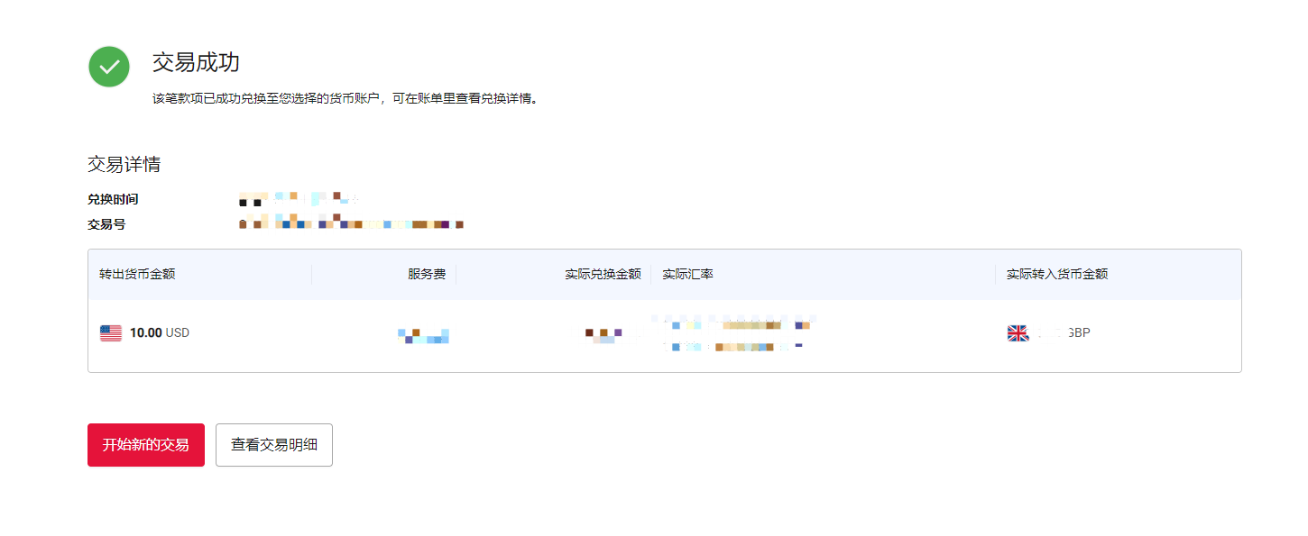
丨第 4 步 - 交易成功
完成兑换后,您可以点击【查看交易明细】或【开始新的交易】

指定汇率提款
目前支持指定汇率进行美元/欧元/日元/加拿大元/港币/澳大利亚元/英镑结汇提款人民币,您可以按需使用。
丨第 1 步 - 进入指定汇率提款页面
您可以通过【资金管理】页面选择【指定汇率提款】进入操作页面。
丨第 2 步 - 选择收款人
请您选择本次指定汇率提款的收款人,您可以选择银行账户或支付宝账号,该步骤操作方式与普通提款/转账选择收款人相同,目前仅支持指定汇率提款人民币。
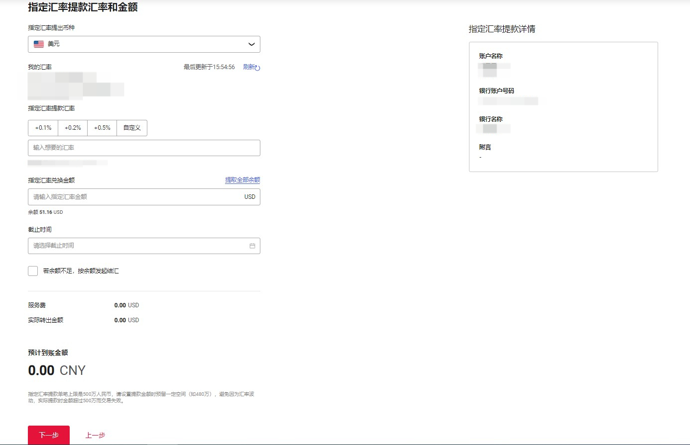
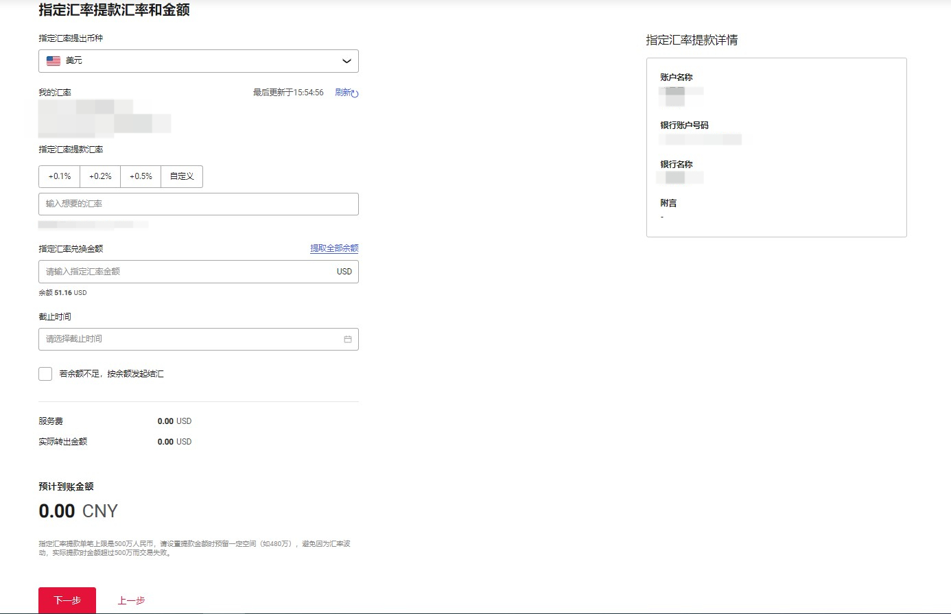
丨第 3 步 - 设置汇率
选择收款人进入下一步后,您可以选择【指定汇率提出币种】并设置【指定汇率提款汇率】和【指定汇率兑换金额】,请您根据页面提示进行填写。

丨第 4 步 - 确认指定汇率提款信息
您可以在该页面确认本次指定汇率提款信息并输入支付密码,点击【确认提交】后即可查看预约结果。

择时兑优
丨第 1 步 - 进入货币兑换页面
您可以登录万里汇用户后台,点击左侧导航栏【资金管理】,然后再点击【货币兑换】

丨第 2 步 - 输入兑换金额,选择“择时优兑”
选择转出币种选择美元、欧元或英镑,转入币种选择离岸人民币时,您在“万里汇参考汇率”中可以选择“择时优兑”。

“择时优兑”(原“价格优先”服务)是万里汇货币兑换工具。在现金流充裕的情况下,您可以选择2个交易日后兑换资金到账,从而获得更好的汇率报价。
汇率提醒
丨第 1 步 - 进入提醒设置
您可以通过【安心兑】页面点击【设置提醒】打开弹窗进行设置。
丨第 2 步 - 设置提醒信息
请您根据弹窗页面提示【设置提醒】,您可以设置不同类型的提醒,我们将会以短信的形式通知您。

