独立站店铺授权指南
什么是支付网关收款账户?
万里汇【新增店铺收款账户】页面全新升级。
原PayPal、Stripe、Shopify Payment等支付网关账户申请入口已全面下线,如需申请上述平台的收款账号,请您至【店铺管理】-【新增店铺收款账户】-【独立站】-【选择建站平台】-【选择支付服务商】,申请独立站收款账户后,进行对应支付网关绑定。
因此,原PayPal、Stripe、Shopify Payment等入口直接申请的账户,即为“支付网关收款账户”。
授权到独立站有哪些优势?
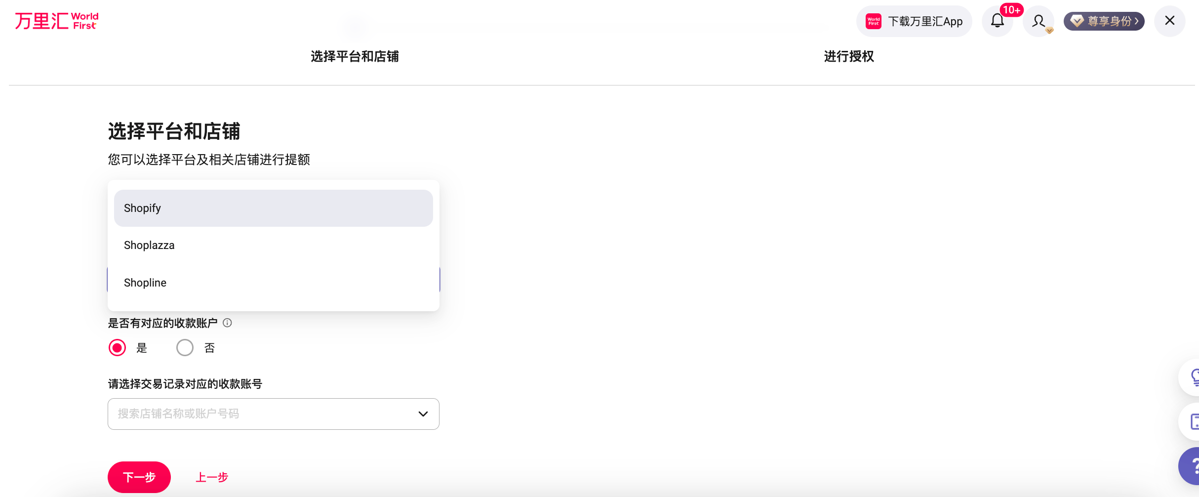
即日起,支付网关收款账户也支持授权啦!将您的支付网关收款账户授权到3S独立站(Shopify、Shoplazza、Shopline),一次操作就能解锁多重使用福利!
- 操作更简单:系统自动同步交易数据,告别繁琐手工上传,结汇额度自动累积。
- 资金更安全:通过系统获取真实订单明细,有效降低因信息失真导致的交易风险。
- 体验更顺畅:符合万里汇风控要求,减少因未授权店铺可能带来的资金核查打扰。
如何进行支付网关收款账户授权?
您有两种方式进行支付网关收款账户授权,以下帮您找到授权入口。
不同独立站授权步骤存在区别,请您参考官网指南“店铺管理”-“管理结汇额度”-“店铺授权”下,各独立站授权步骤指南。
点击参考:https://www.worldfirst.com.cn/content/articles/b2c_portal/shoplazza-store-name
方式一 丨 从“店铺详情”发起授权
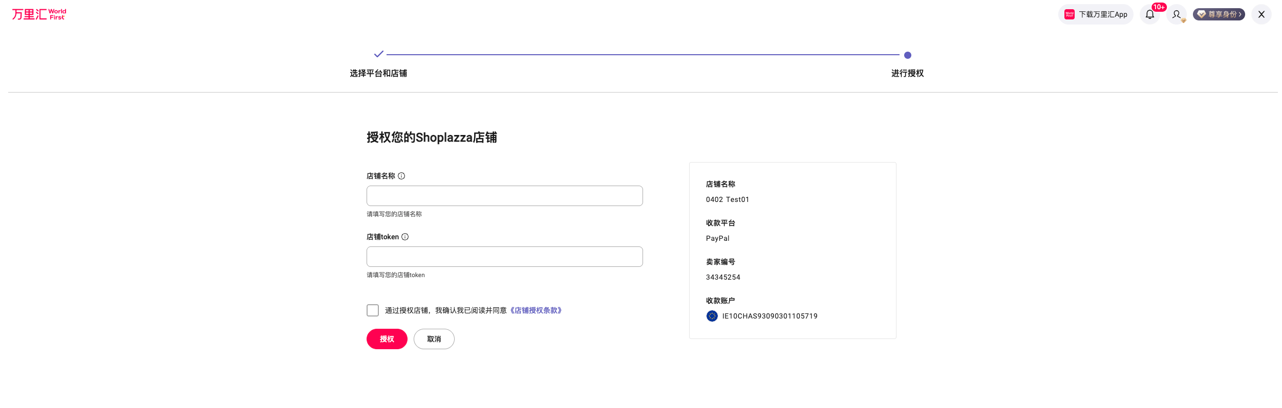
- 第一步:点击【店铺管理】-【我的店铺】-找到支付网关(以PayPal为例)-点击【立即授权】-点击选择您要授权的独立站(以shoplazza为例)

- 第二步:按照要求输入您的店铺名称、店铺token,勾选协议后点击授权

方式二 丨 从“额度管理”发起授权
- 第一步:点击【店铺管理】-【额度管理】-请选择提额方式-选择【支付网关】-点击您要授权的支付网关名称(以Adyen为例)

- 第二步:点击“授权店铺提升额度”

- 第三步:点击选择要授权的独立站(以shoplazza为例),并根据实际情况选择收款账户情况和收款账号,点击下一步进入到授权信息填写

- 第四步:输入相关信息,勾选协议后点击授权

